Group membership moderators - Người điều hành nhóm thành viên cho XenForo 2 2.3.0
Addon này sẽ cho phép gán 'Group Moderators' cho diễn đàn của bạn.
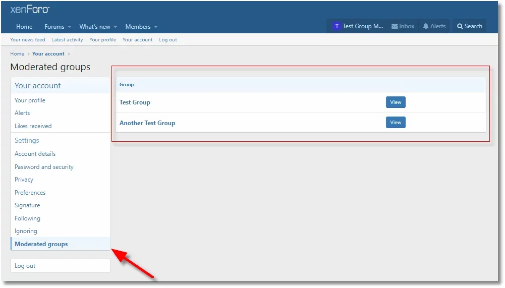
Người điều hành nhóm có thể xem/thêm/xóa thành viên khỏi các nhóm được chọn.
Sự cho phép này có thể được chỉ định cho người điều hành hiện tại cũng như các thành viên thông thường.
Tính năng:
Addon này sẽ cho phép gán 'Group Moderators' cho diễn đàn của bạn.
Người điều hành nhóm có thể xem/thêm/xóa thành viên khỏi các nhóm được chọn.
Sự cho phép này có thể được chỉ định cho người điều hành hiện tại cũng như các thành viên thông thường.
Tính năng:
- Cung cấp cho bất kỳ thành viên hoặc nhóm thành viên nào vai trò 'Group Moderator' cho các nhóm được chọn
- Bạn có thể chỉ định nhiều người điều hành cho một nhóm
- Người điều hành nhóm có thể xem/chỉnh sửa/xóa thành viên khỏi một nhóm
- Các hành động được ghi vào nhật ký của người dùng và người điều hành
Nguồn: xenforo.com
Bài viết liên quan






![[VNXF 2x] Best Statistics Pro – Thống kê nâng cao, tối ưu hiệu năng cho XenForo 1.1](https://cdn.vnxf.vn/data/assets/logo_alternate/vnxf-2x-best-statistics-pro-m.webp)


